中 文 版
英 文 版
网站地图
设为主页
加入收藏
首 页
公司简介
功能平台
技术服务
生产力促进中心
人才招聘
中科论坛
EDA平台简介
EDA平台服务
服务内容
硬件配置
软件配置
申请使用流程
联系我们
IT外包服务
服务简介
典型结构
外包流程
联系我们
EDA最新软件
联系我们
首页
>>
功能平台
>>
EDA平台
>>
EDA平台服务
www.cadence.com
*
Cadence公司简介
*
设计流程
*
中心现有的Cadence产品
返回...
设计流程
数字电路设计流程:
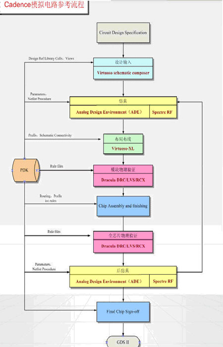
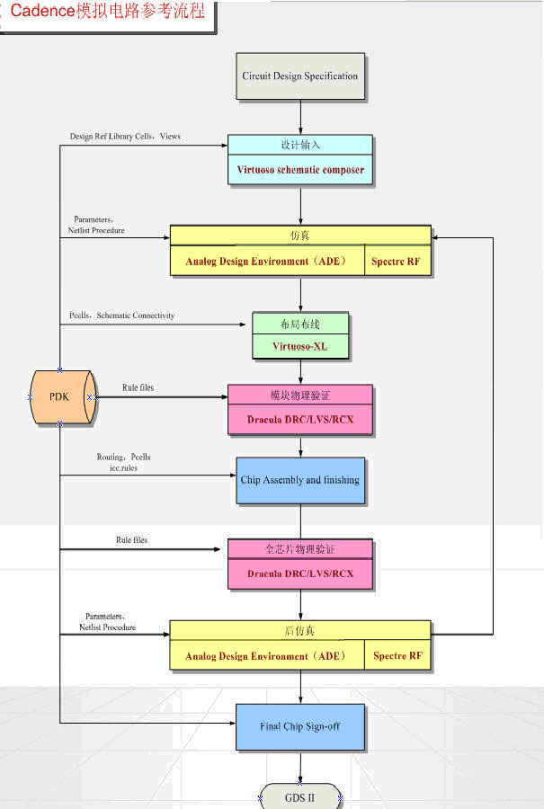
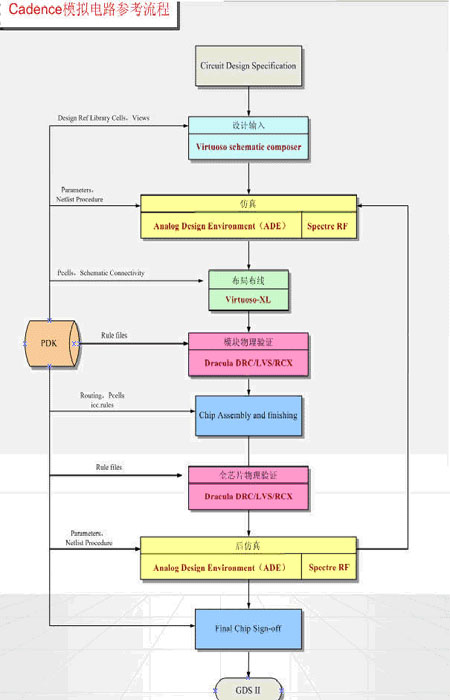
模拟电路设计流程:
苏州中科集成电路设计中心有限公司 1997-2025 版权所有
Add:苏州工业园区东华林街2号 2号楼
Tel:86-512-62889000 Fax:86-512-62889111
E-mail:szicc@szicc.com.cn